Reveal the runtime world with Tracealyzer
Boost your software development
Tracealyzer gives an unprecedented level of insight into the run-time world of embedded software. Solve complex software problems in a fraction of the time otherwise needed, develop more robust designs to prevent future problems and find new ways to improve your software’s performance.

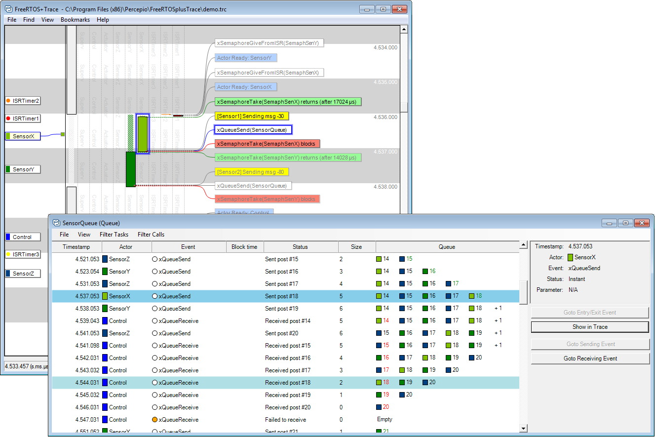
When developing embedded software based on an operating system, a traditional debugger is often insufficient to fully understand the software’s run-time behavior. A debugger shows the current system state and allows you to step through the program, but a tracing tool is needed for studying the real-time interactions between threads and the operating system.
Tracealyzer visualizes traces from your embedded software through more than 20 high-level views that complement the debugger perspective with the “big picture” and with several specialized perspectives that makes it easier to reveal anomalies. The views are interconnected in clever ways and intuitive to use.
Tracealyzer provides an unprecedented insight into the run-time world for your developers, giving your software development several high-level benefits. Solve complex software problems in a fraction of the time otherwise needed, develop more robust software designs and find new ways to improve your software’s performance. For a quick preview, watch this video showing the FreeRTOS version.
Download Tracealyzer Data Sheet.The Tracealyzer Product Family
Tracealyzer for On Time RTOS-32
General Linux and WindRiver Linux
Tracealyzer for uC/OS-III
Tracealyzer for Azure RTOS ThreadX
Tracealyzer for OpenVX / Synopsys EV6x
Tracealyzer for PX5 RTOS
Tracealyzer for ZEPHYR RTOS
Tracealyzer for Bare Metal / SDK
Tracealyzer for SafeRTOS
Some of the Tracealyzer versions are provided by Percepio and others through our partners. Follow the link to learn more about the Tracealyzer product for your embedded operating system. See also the the partner page for information on other collaborations and upcoming products.
Tracealyzer visualize traces from a lightweight software recorder that hooks into the operating system, so you don’t need any special trace debugger to use Tracealyzer. This makes Tracealyzer more than just a lab tool, as the recording can deployed in field use. Some of our customers have the recording active by default in the release build, and thereby get very valuable trace diagnostics on real-world issues, that otherwise would have been hard to analyze.
We at Percepio are unique in our focus on trace visualization for embedded software. Combined, the team has 15 years of experience in this area and since trace visualization is our specialty, the insight offered by Tracealyzer is on a new level compared to other tools. For a quick preview, watch this VIDEO showing the FreeRTOS version.
